This is the Linux app named Tadpole DB Hub whose latest release can be downloaded as ROOT.war. It can be run online in the free hosting provider OnWorks for workstations.
Download and run online this app named Tadpole DB Hub with OnWorks for free.
Follow these instructions in order to run this app:
- 1. Downloaded this application in your PC.
- 2. Enter in our file manager https://www.onworks.net/myfiles.php?username=XXXXX with the username that you want.
- 3. Upload this application in such filemanager.
- 4. Start the OnWorks Linux online or Windows online emulator or MACOS online emulator from this website.
- 5. From the OnWorks Linux OS you have just started, goto our file manager https://www.onworks.net/myfiles.php?username=XXXXX with the username that you want.
- 6. Download the application, install it and run it.
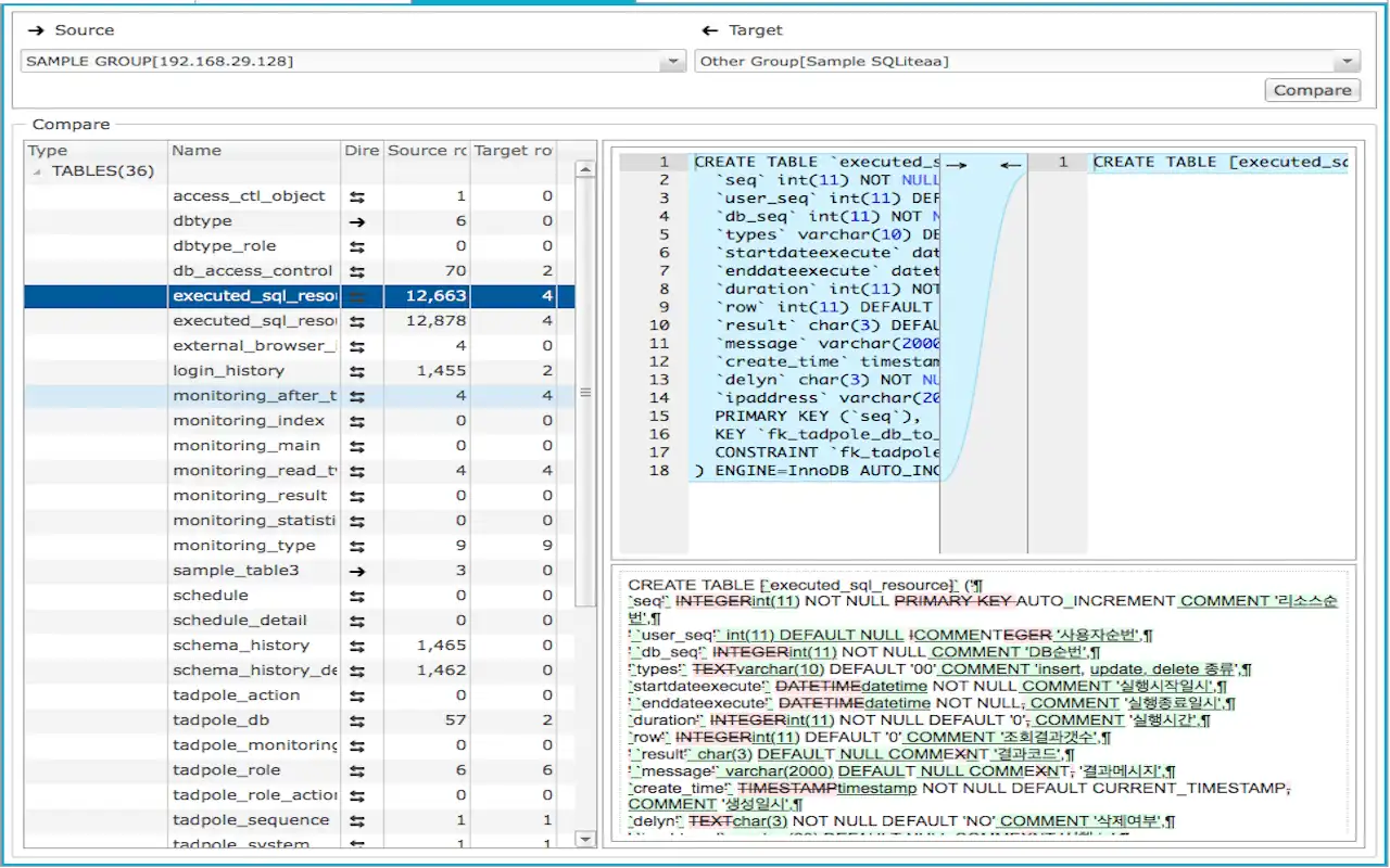
SCREENSHOTS
Ad
Tadpole DB Hub
DESCRIPTION
Original home : https://github.com/hangum/TadpoleForDBTools
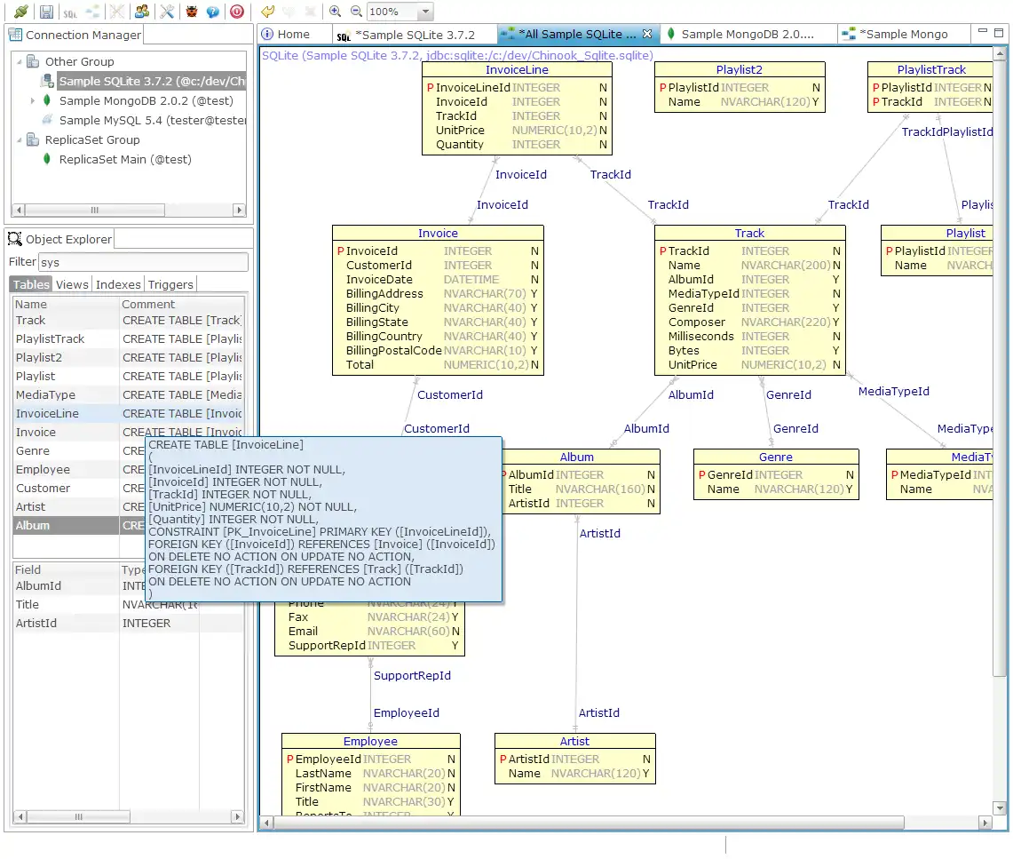
It is a tool to manage Altibase, Amazon RDS, Apache Hive,Apache Cassandra, Apache Tajo, MongoDB, CUBRID, MariaDB, MySQL, Oracle, MSSQL, SQLite, Tibero, PostgreSQL in Web Browser.
Features
- 2.1.0
Audience
Developers, Architects
User interface
Web-based, Eclipse
Programming Language
JavaScript, Java
Database Environment
JDBC
This is an application that can also be fetched from https://sourceforge.net/projects/tadpoledbhub/. It has been hosted in OnWorks in order to be run online in an easiest way from one of our free Operative Systems.



