This is the Linux app named Components 4 Java whose latest release can be downloaded as c4j-0.4.9.zip. It can be run online in the free hosting provider OnWorks for workstations.
Download and run online this app named Components 4 Java with OnWorks for free.
Follow these instructions in order to run this app:
- 1. Downloaded this application in your PC.
- 2. Enter in our file manager https://www.onworks.net/myfiles.php?username=XXXXX with the username that you want.
- 3. Upload this application in such filemanager.
- 4. Start the OnWorks Linux online or Windows online emulator or MACOS online emulator from this website.
- 5. From the OnWorks Linux OS you have just started, goto our file manager https://www.onworks.net/myfiles.php?username=XXXXX with the username that you want.
- 6. Download the application, install it and run it.
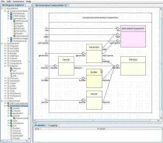
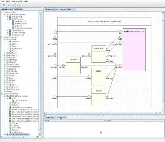
SCREENSHOTS
Ad
Components 4 Java
DESCRIPTION
Components 4 Java is a development tool for Java. It provides a framework to organize different parts of code in loosely coupled components. Those will be sticked together graphically to larger compositions and distributed among Java Archives.
Features
- fills the gap beetween the class level of object-oriented languages and the level of libraries by defining so called components
- stick components and compositions together graphically to larger compositions
- distribute your components and compositions into libraries by specifying so called assemblies
- generates the glue code for you, builds the code componentwise to ensure independency of the component implementations and packages all together into java archives
Audience
Developers, Quality Engineers
User interface
Command-line, Java Swing
Programming Language
Java
This is an application that can also be fetched from https://sourceforge.net/projects/components4j/. It has been hosted in OnWorks in order to be run online in an easiest way from one of our free Operative Systems.


