This is the Windows app named SkypeLog whose latest release can be downloaded as SkypeLog_bin.zip. It can be run online in the free hosting provider OnWorks for workstations.
Download and run online this app named SkypeLog with OnWorks for free.
Follow these instructions in order to run this app:
- 1. Downloaded this application in your PC.
- 2. Enter in our file manager https://www.onworks.net/myfiles.php?username=XXXXX with the username that you want.
- 3. Upload this application in such filemanager.
- 4. Start any OS OnWorks online emulator from this website, but better Windows online emulator.
- 5. From the OnWorks Windows OS you have just started, goto our file manager https://www.onworks.net/myfiles.php?username=XXXXX with the username that you want.
- 6. Download the application and install it.
- 7. Download Wine from your Linux distributions software repositories. Once installed, you can then double-click the app to run them with Wine. You can also try PlayOnLinux, a fancy interface over Wine that will help you install popular Windows programs and games.
Wine is a way to run Windows software on Linux, but with no Windows required. Wine is an open-source Windows compatibility layer that can run Windows programs directly on any Linux desktop. Essentially, Wine is trying to re-implement enough of Windows from scratch so that it can run all those Windows applications without actually needing Windows.
SCREENSHOTS
Ad
SkypeLog
DESCRIPTION
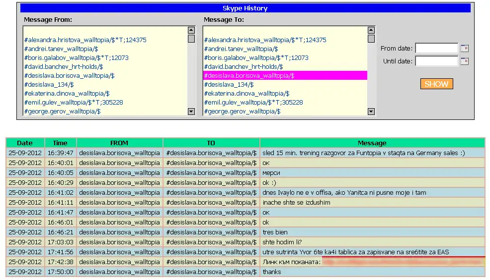
This application consists of Win32 service and 2 PHP scripts. Once started, the service constantly monitors Skype data folder for new records in all Main.DB files for every Skype account. If there are new records with chat messages or file transfers - the service sends HTTP request with JSON formatted data to PHP services, which in turn store the information into MySQL database. There is also a simple web search-box for finding conversations.
This SkypeLog application is primarily intended for corporate usage, where the chats with clients may become extremely important and company can not afford losing them by either intentional or accidental deletion of local Skype history.
Audience
Developers
User interface
Non-interactive (Daemon)
Programming Language
PHP, Delphi/Kylix
Database Environment
MySQL
This is an application that can also be fetched from https://sourceforge.net/projects/skypelog/. It has been hosted in OnWorks in order to be run online in an easiest way from one of our free Operative Systems.

