This is the Linux app named Cloudbox whose latest release can be downloaded as 1.2.8.zip. It can be run online in the free hosting provider OnWorks for workstations.
Download and run online this app named Cloudbox with OnWorks for free.
Follow these instructions in order to run this app:
- 1. Downloaded this application in your PC.
- 2. Enter in our file manager https://www.onworks.net/myfiles.php?username=XXXXX with the username that you want.
- 3. Upload this application in such filemanager.
- 4. Start the OnWorks Linux online or Windows online emulator or MACOS online emulator from this website.
- 5. From the OnWorks Linux OS you have just started, goto our file manager https://www.onworks.net/myfiles.php?username=XXXXX with the username that you want.
- 6. Download the application, install it and run it.
SCREENSHOTS
Ad
Cloudbox
DESCRIPTION
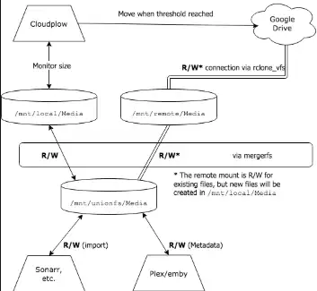
Ansible allows for fast deployment of the Cloudbox server stack solution with minimal setup and in as little as 15 minutes. Cloudbox puts "all the pieces together" by automating server tasks, performance tweaks, and application setup, right out of the box. Applications in Docker containers are isolated from each other and allow for quick installs and easy uninstalls. Free and open-source software (FOSS). Collaborate on ideas and improvements. Build and share add-ons on the 'Community' repository. Store media on cloud storage to free up on local storage space. Use a domain name to access your server applications securely with SSL certificates from Let's Encrypt. Create backups directly on the cloud. Easily migrate to any server using the restore function. Engage with a large community of helpful members who share similar interests as you. Extend functionality by utilizing add-ons created by other members.
Features
- Backup & restore
- Fast deployment
- Designed for x64 machines running Ubuntu Server 18.04
- Ansible-based solution for rapidly deploying a Docker containerized cloud media server
- Limited support for other Debian distributions
- Active community
Programming Language
Unix Shell
Categories
This is an application that can also be fetched from https://sourceforge.net/projects/cloudbox.mirror/. It has been hosted in OnWorks in order to be run online in an easiest way from one of our free Operative Systems.

