This is the Linux app named Div/er whose latest release can be downloaded as content.jar. It can be run online in the free hosting provider OnWorks for workstations.
Download and run online this app named Div/er with OnWorks for free.
Follow these instructions in order to run this app:
- 1. Downloaded this application in your PC.
- 2. Enter in our file manager https://www.onworks.net/myfiles.php?username=XXXXX with the username that you want.
- 3. Upload this application in such filemanager.
- 4. Start the OnWorks Linux online or Windows online emulator or MACOS online emulator from this website.
- 5. From the OnWorks Linux OS you have just started, goto our file manager https://www.onworks.net/myfiles.php?username=XXXXX with the username that you want.
- 6. Download the application, install it and run it.
SCREENSHOTS
Ad
Div/er
DESCRIPTION
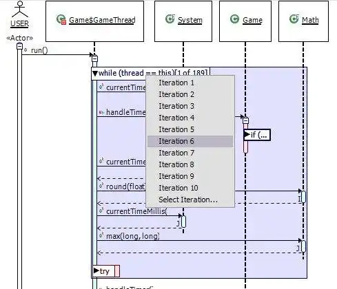
(Diver is in the process of being moved to GitHub. Please find us at https://github.com/thechiselgroup/Diver. Support requests & messages sent here may never be seen.)Dynamic Interactive Views For Reverse Engineering. Div/er is a set of Eclipse Plugins that aid developers in understanding software. It uses dynamic analysis and reverse engineering to offer views and filters that aid comprehension and discovery.
Features
- Generate traces of your java software quickly and easily
- Visualize traces using an advanced sequence diagram
- Filter your Eclipse workbench based on your traces
Audience
Developers
User interface
Eclipse
Programming Language
C++, Java
Database Environment
HSQL
This is an application that can also be fetched from https://sourceforge.net/projects/diver/. It has been hosted in OnWorks in order to be run online in an easiest way from one of our free Operative Systems.





