This is the Windows app named Eric Integrated Development Environment whose latest release can be downloaded as eric7-25.11.tar.gz. It can be run online in the free hosting provider OnWorks for workstations.
Download and run online this app named Eric Integrated Development Environment with OnWorks for free.
Follow these instructions in order to run this app:
- 1. Downloaded this application in your PC.
- 2. Enter in our file manager https://www.onworks.net/myfiles.php?username=XXXXX with the username that you want.
- 3. Upload this application in such filemanager.
- 4. Start any OS OnWorks online emulator from this website, but better Windows online emulator.
- 5. From the OnWorks Windows OS you have just started, goto our file manager https://www.onworks.net/myfiles.php?username=XXXXX with the username that you want.
- 6. Download the application and install it.
- 7. Download Wine from your Linux distributions software repositories. Once installed, you can then double-click the app to run them with Wine. You can also try PlayOnLinux, a fancy interface over Wine that will help you install popular Windows programs and games.
Wine is a way to run Windows software on Linux, but with no Windows required. Wine is an open-source Windows compatibility layer that can run Windows programs directly on any Linux desktop. Essentially, Wine is trying to re-implement enough of Windows from scratch so that it can run all those Windows applications without actually needing Windows.
SCREENSHOTS
Ad
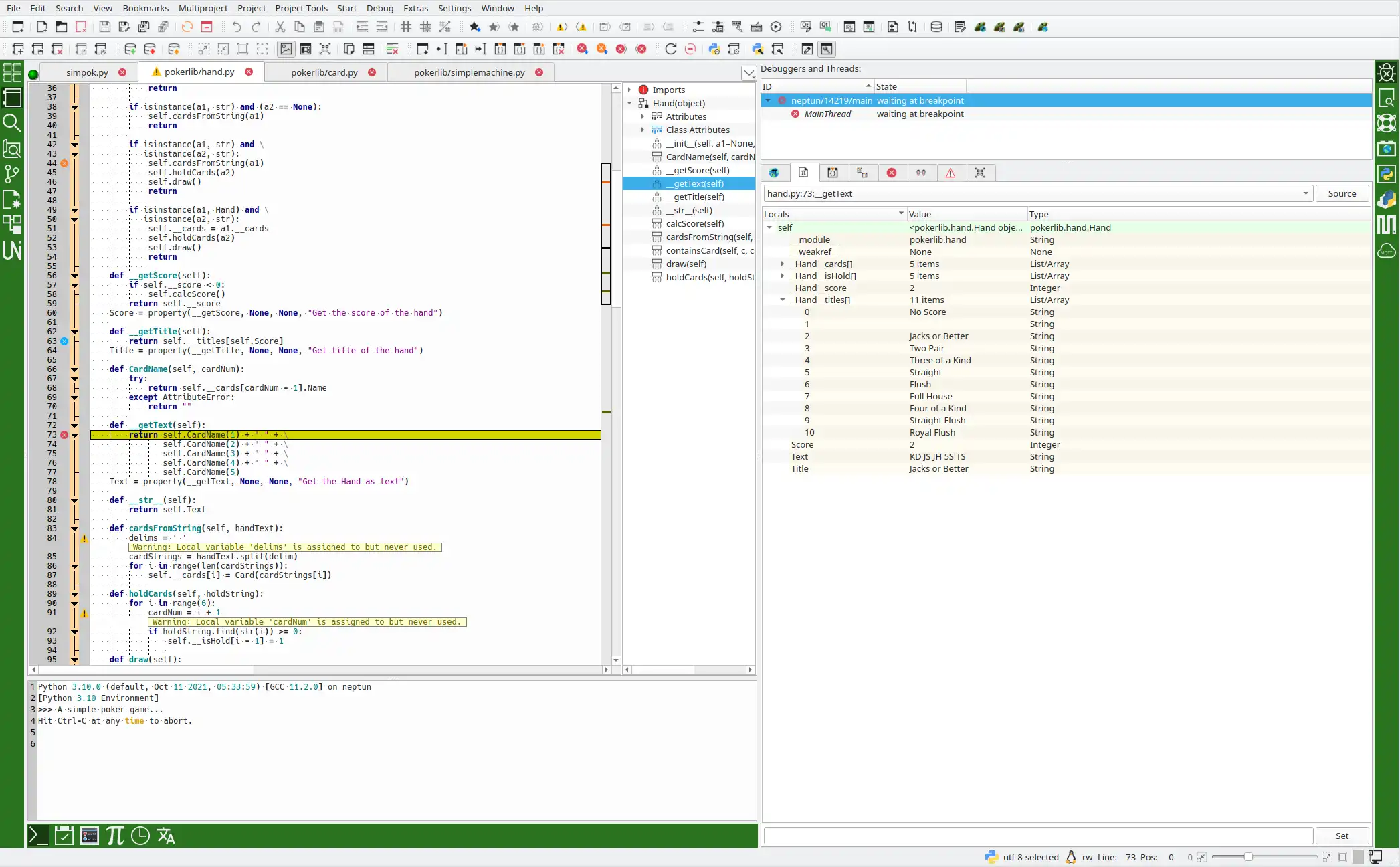
Eric Integrated Development Environment
DESCRIPTION
Eric is a Python IDE written using PyQt and QScintilla. It provides various features such as any number of open editors, an integrated (remote) debugger, project management facilities, unit test, refactoring and much more.
Features
- Editor with syntax highlighting, autocompletion and call tipps
- Built-in checkers for Python (syntax, issues, style,...)
- Built-in documentation viewer (and web browser)
- interface to Mercurial and Subversion
- Extensible via plug-ins
Audience
Developers
User interface
Qt
Programming Language
Python
Categories
This is an application that can also be fetched from https://sourceforge.net/projects/eric-ide/. It has been hosted in OnWorks in order to be run online in an easiest way from one of our free Operative Systems.
