This is the Windows app named kmttg whose latest release can be downloaded as kmttg_v2.4o.zip. It can be run online in the free hosting provider OnWorks for workstations.
Download and run online this app named kmttg with OnWorks for free.
Follow these instructions in order to run this app:
- 1. Downloaded this application in your PC.
- 2. Enter in our file manager https://www.onworks.net/myfiles.php?username=XXXXX with the username that you want.
- 3. Upload this application in such filemanager.
- 4. Start any OS OnWorks online emulator from this website, but better Windows online emulator.
- 5. From the OnWorks Windows OS you have just started, goto our file manager https://www.onworks.net/myfiles.php?username=XXXXX with the username that you want.
- 6. Download the application and install it.
- 7. Download Wine from your Linux distributions software repositories. Once installed, you can then double-click the app to run them with Wine. You can also try PlayOnLinux, a fancy interface over Wine that will help you install popular Windows programs and games.
Wine is a way to run Windows software on Linux, but with no Windows required. Wine is an open-source Windows compatibility layer that can run Windows programs directly on any Linux desktop. Essentially, Wine is trying to re-implement enough of Windows from scratch so that it can run all those Windows applications without actually needing Windows.
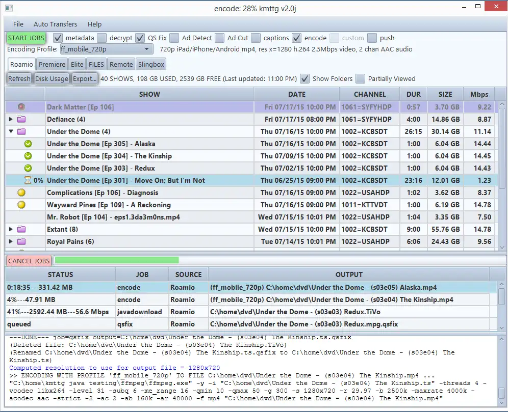
SCREENSHOTS
Ad
kmttg
DESCRIPTION
kmttg is a Java based program I wrote to facilitate TivoToGo (TTG) transfers that can download, create pyTivo metadata, decrypt, run comskip & comcut (commercial detection and removal), create closed captions files and re-encode multiple shows you select from your Tivos all automatically. The program also has the capability to transfer and process shows automatically from your Tivos based on titles and keywords you setup.kmttg also has an advanced Remote Control which among many other things allows for Season Pass management, backup/restore, copying, etc. Also now has capability to backup/restore Channels received list and Thumbs ratings.
Also has AutoSkip functionality where you can enjoy hands free commercial skip viewing on your TiVos.
Also has ability to capture video output directly from Slingbox Pro or later models either on the LAN or WAN.
Features
- Graphical and/or automated TiVo To Go downloads
- Automated flow for download, decrypt, commercial cut, encode
- Advanced TiVo remote control capabilities including Season Passes backup/restore etc.
- Also now has capabilty to backup/restore channels received and thumbs ratings
- Slingbox video output capture capability
- Use AutoSkip functionality for hands free commercial skipping for your TiVos
User interface
JavaFX
Programming Language
Java
This is an application that can also be fetched from https://sourceforge.net/projects/kmttg/. It has been hosted in OnWorks in order to be run online in an easiest way from one of our free Operative Systems.





