This is the Windows app named Jailer whose latest release can be downloaded as Jailer-database-tools-11.2.6.msi. It can be run online in the free hosting provider OnWorks for workstations.
Download and run online this app named Jailer with OnWorks for free.
Follow these instructions in order to run this app:
- 1. Downloaded this application in your PC.
- 2. Enter in our file manager https://www.onworks.net/myfiles.php?username=XXXXX with the username that you want.
- 3. Upload this application in such filemanager.
- 4. Start any OS OnWorks online emulator from this website, but better Windows online emulator.
- 5. From the OnWorks Windows OS you have just started, goto our file manager https://www.onworks.net/myfiles.php?username=XXXXX with the username that you want.
- 6. Download the application and install it.
- 7. Download Wine from your Linux distributions software repositories. Once installed, you can then double-click the app to run them with Wine. You can also try PlayOnLinux, a fancy interface over Wine that will help you install popular Windows programs and games.
Wine is a way to run Windows software on Linux, but with no Windows required. Wine is an open-source Windows compatibility layer that can run Windows programs directly on any Linux desktop. Essentially, Wine is trying to re-implement enough of Windows from scratch so that it can run all those Windows applications without actually needing Windows.
SCREENSHOTS
Ad
Jailer
DESCRIPTION
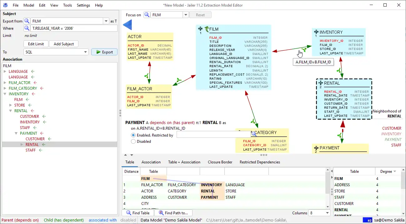
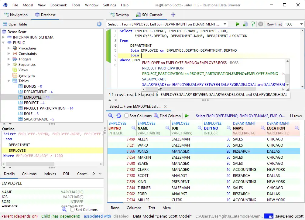
Database Subsetting and Relational Data Browsing Tool. Navigate bidirectionally through the database by following foreign-key-based or user-defined relationships. Exports consistent, referentially intact row-sets from relational databases. Removes data w/o violating integrity. Generates topologically sorted SQL-DML, hierarchically structured XML. and DbUnit datasets.
Features
- Exports consistent and referentially intact row-sets from your productive database and imports the data into your development and test environment.
- Data Browsing. Navigate bidirectionally through the database by following foreign-key-based or user-defined relationships.
- SQL Console with code completion, syntax highlighting and database metadata visualization.
- Improves database performance by removing and archiving obsolete data without violating integrity.
- API provides programmatic access to export/import functionality. http://jailer.sourceforge.net/api.html
- A demo database is included with which you can get a first impression without any configuration effort.
- Documentation: https://wisser.github.io/Jailer/
- Home: https://github.com/Wisser/Jailer
Audience
System Administrators, Developers, Quality Engineers
User interface
Java Swing, Command-line
Programming Language
PL/SQL, Java
Database Environment
JDBC, Oracle, MySQL, PostgreSQL (pgsql), IBM DB2, Sybase, Firebird/InterBase
This is an application that can also be fetched from https://sourceforge.net/projects/jailer/. It has been hosted in OnWorks in order to be run online in an easiest way from one of our free Operative Systems.



